Realistic Fire LoRA for Wan2.1 14B T2V
Overview
This LoRA is trained on the Wan2.1 14B T2V model and allows you to generate videos of realistic fires!
Features
- Trained on the Wan2.1 14B T2V base model
- Consistent results across different object and scene types
- Simple prompt examples that are easy to adapt
Community
- Discord: Join our community to generate videos with this LoRA for free
- Request LoRAs: We're training and open-sourcing Wan2.1 LoRAs for free - join our Discord to make requests!
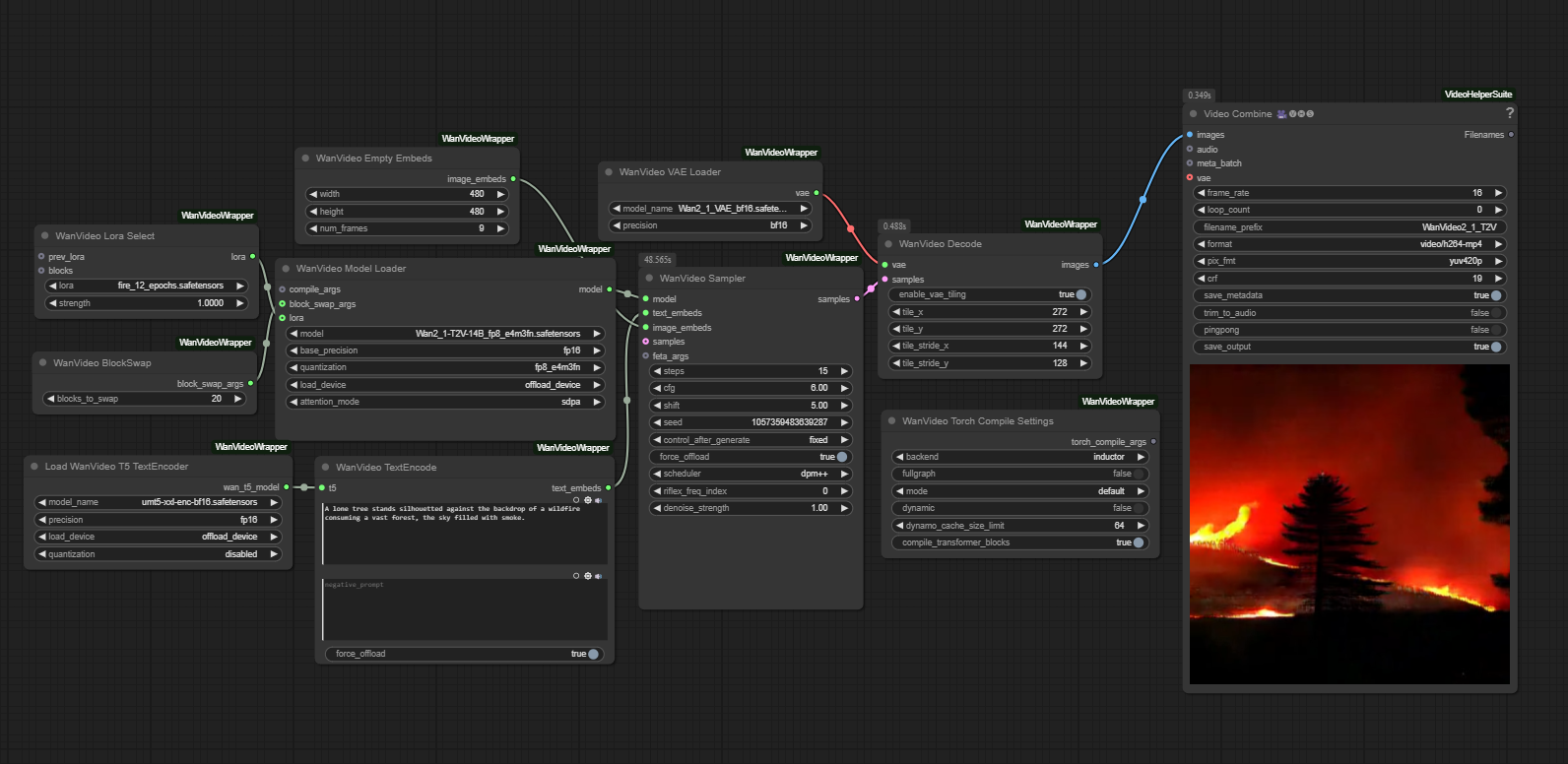
- Prompt
- A lone tree stands silhouetted against the backdrop of a wildfire consuming a vast forest, the sky filled with smoke.
- Prompt
- A wildfire rages across a field, with flames consuming the dry grass and smoke filling the sky above.
- Prompt
- A close-up view of a burning gas station at night, with flames engulfing the pumps and a chaotic scene unfolding.
- Prompt
- A small town is on [r3al_f1re] with many houses burning, smoke filling the air, and the sky glowing orange.
Model File and Inference Workflow
π₯ Download Links:
- fire_12_epochs.safetensors - LoRA Model File
- wan_txt2vid_lora_workflow.json - Wan T2V with LoRA Workflow for ComfyUI
Recommended Settings
- LoRA Strength: 1.0
- Embedded Guidance Scale: 6.0
- Flow Shift: 5.0
Trigger Words
The key trigger phrase is: [r3al_f1re]
Prompt Template
For prompting, check out the example prompts; this way of prompting seems to work very well. Including the key trigger phrase is not required, as long as the fire and the scene are described well.
ComfyUI Workflow
This LoRA works with a modified version of Kijai's Wan Video Wrapper workflow. The main modification is adding a Wan LoRA node connected to the base model.
See the Downloads section above for the modified workflow.
Model Information
The model weights are available in Safetensors format. See the Downloads section above.
Training Details
- Base Model: Wan2.1 14B T2V
- Training Data: Trained on 2 minutes of video comprised of 26 short clips (each clip captioned separately) of various real fires.
- Epochs: 12
Additional Information
Training was done using Diffusion Pipe for Training
Acknowledgments
Special thanks to Kijai for the ComfyUI Wan Video Wrapper and tdrussell for the training scripts!
- Downloads last month
- 80
Model tree for Remade-AI/Fire
Base model
Wan-AI/Wan2.1-T2V-14B